32+ user management use case diagram

A use case diagram is a dynamic or behavior diagram in UML. You can edit this template and create your own diagram.


Schematic Of The Sandwich Immunoassay And Nucleic Acid Assays The Download Scientific Diagram

It can also be used to identify the.

. Posted By freeproject on July 24 2017. Use PDF export for high. The Use Case diagram can be used to identify the different types of users of a system and to understand their needs and expectations.

Use Case Diagram at a Glance. This Use Case Diagram is a graphic depiction of the interactions among the elements of Office Management System. A use case diagram consists of use cases actors and relationships between them.

Ad Use Lucidchart to visualize ideas make charts diagrams more. A use case can be. A use case or just UC is a set of actions that lead to a particular goal.

Include in the description for each use. Creately diagrams can be exported and added to Word PPT powerpoint Excel Visio or any other document. Creately diagrams can be exported and added to Word PPT powerpoint Excel Visio or any other document.

Use cases are a set of actions services. Use PDF export for high. Assign roles to every category of users as relevant to the system.

You can edit this template and create your own diagram. Use case diagrams model the functionality of a system using actors and use cases. The use case diagram presented in Figure 2 has been created using Visual Paradigm for UML modelling tool Visual Paradigm 2014 and models a document management system from a.

A standard form of use case diagram is defined in the Unified Modeling Language as shown in the Use Case Diagram example below. Identify what is required from the system to achieve these goals. Structure the use cases.

Lucidcharts UML diagram software is quick easy to use. Create a goal for every use case. Identify the system users or actors and categorize them by the level of access to the system.


How To Make A Powerpoint Funnel Diagram Quickly With Video


Cisco Data Intelligence Platform On Cisco Ucs M6 With Cloudera Data Platform Private Cloud Cisco


Cisco Data Intelligence Platform On Cisco Ucs C240 M5 With Cloudera Data Platform Private Cloud Experiences Cisco


Pin On Color


Digital Twins On Aws Understanding State With L2 Informative Digital Twins The Internet Of Things On Aws Official Blog


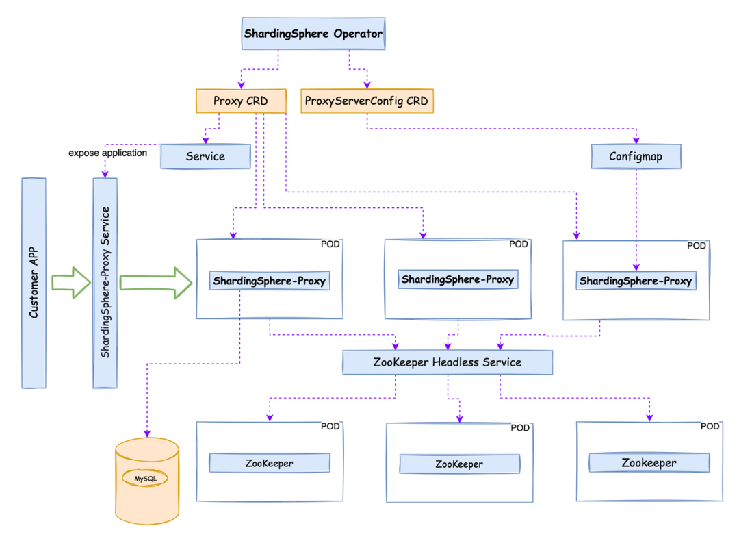
Database Plus Embracing The Cloud Shardingsphere On Cloud Solution Released Codex


The Terrific 015 Incident Summary Report Template Unique Luxury Monthly With Regard To Mon Communication Plan Template Action Plan Template Communications Plan


Cisco Data Intelligence Platform On Cisco Ucs M6 With Cloudera Data Platform Private Cloud Cisco


Spam Email Identification


Outline Of The Different Registers Of Language Suitable For Upper And Middle Primary Language Teaching English Literacy


Pin On Analytics


Recommendation Letter For Student Going To College Check More At Https Nationalgriefawareness Letter Of Recommendation Reference Letter For Student Lettering


Photostable Ruthenium Ii Isocyanoborato Luminophores And Their Use In Energy Transfer And Photoredox Catalysis Jacs Au


A Structure Of Kretschmann Configuration And D Shaped Optical Fiber Download Scientific Diagram


Simple Restaurant Business Plan Template Awesome Business Plan Sample Cafe Restaurant Templa Restaurant Business Plan Business Plan Template Cafe Business Plan


The Terrific 015 Incident Summary Report Template Unique Luxury Monthly With Regard To Mon Communication Plan Template Action Plan Template Communications Plan


Spam Email Identification

Iklan Atas Artikel

Iklan Tengah Artikel 1

Iklan Tengah Artikel 2

Iklan Bawah Artikel